|
Pré-processeurs |
Scroll |
L'utilisation du pré-processeur est une étape facultative mise en œuvre lorsque le fichier d'entrée n'est pas un fichier texte au format ASCII Windows® standard. Le pré-processeur identifie les caractères de contrôle dans le fichier et émule le contrôleur d'impression standard. Il crée une image du document identique à celle qui serait imprimée sur une imprimante.
Les fichiers texte ASCII très simples peuvent être traités par un pré-processeur générique. Pour les flux de données de sortie plus complexes, tels que les fichiers spool AS400, il est nécessaire d'utiliser une DLL de prétraitement spéciale.
DLL de prétraitement
Nous avons créé une DLL réservée aux fichiers spool AS400 (pour plus d'informations, contactez votre chargé de clientèle Canon local). Vous pouvez tester la DLL à l'aide d'un exemple de fichier. Nous vous recommandons de commencer par analyser le contenu du fichier pour vérifier que la sortie AS400 est correctement exportée avec les codes d'impression associés, afin de pouvoir décompresser le contenu et d'émuler correctement l'imprimante ligne. Si vous utilisez un autre type de flux qui ne peut pas être traité par notre pré-processeur générique, contactez notre service de support.
Pré-processeur générique
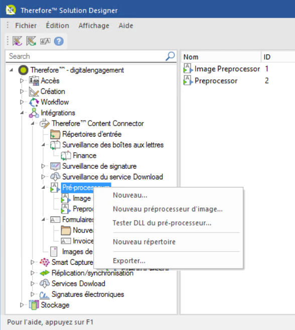
Cliquez avec le bouton droit de la souris sur l'objet Pré-processeur pour ouvrir le menu contextuel correspondant.

Nouveau...
Ouvre la boîte de dialogue Pré-processeur - Paramètres, dans laquelle vous pouvez définir un nouveau pré-processeur.
Tester DLL du pré-processeur...
Ouvre une boîte de dialogue permettant de tester la DLL du pré-processeur.

Nouveau répertoire
Vous pouvez créer une structure arborescente de répertoires afin de faciliter le classement des objets créés.
Exporter...
Permet d'exporter les profils de pré-processeur.
Cliquez avec le bouton droit de la souris sur un pré-processeur donné pour ouvrir le menu contextuel correspondant.

Ouverture du pré-processeur
Ouvre la boîte de dialogue Pré-processeur - Paramètres, dans laquelle vous pouvez modifier un pré-processeur.
Suppression du pré-processeur
Permet de supprimer le pré-processeur sélectionné.
Test de DLL du pré-processeur..
Ouvre une boîte de dialogue permettant de tester le pré-processeur.
Exporter...
Exporte le profil de pré-processeur.