|
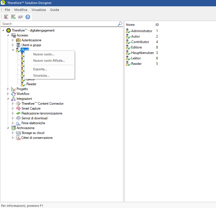
Nodo Ruolo |
Scroll |

Nuovo ruolo...
Crea un nuovo ruolo per un utente o un gruppo.
Nuovo ruolo Rifiuta...
Rifiuta un ruolo per un utente o un gruppo.
Esporta...
Esporta le definizioni di configurazione per i ruoli.
Sicurezza
Visualizza e modifica l'accesso basato sui ruoli per tutto ciò che si trova al di sotto di questo nodo.
Esercitazioni: Accesso basato sul ruolo
|
Nota: è necessario configurare il controllo degli accessi basato sui ruoli nelle impostazioni avanzate di Therefore™, nella scheda Sicurezza.
Modalità Sicurezza Sicurezza basata su ruolo o sicurezza con maschera di accesso. |