|
Creazione di un nuovo ruolo |
Scroll |
Therefore⢠include ruoli predefiniti con autorizzazioni specifiche che possono essere assegnati a utenti e gruppi che lavorano sugli oggetti Thereforeā¢.
Riferimento: Ruoli predefiniti
Ć anche possibile creare ruoli personalizzati.
Come si crea un nuovo ruolo in Therefore�
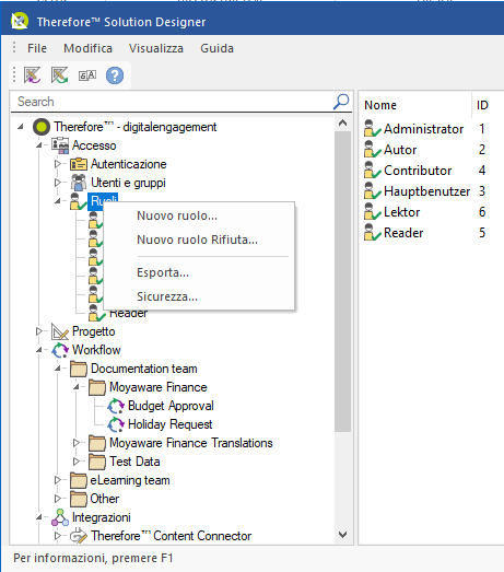
1.In Therefore⢠Solution Designer, andare in Accesso > fare clic con il pulsante destro del mouse su Ruoli > selezionare 'Nuovo ruolo' per aprire la finestra di dialogo Definizione ruolo.

2.Aggiungere un nome e una descrizione per il nuovo ruolo e impostare le autorizzazioni dall'elenco delle caselle di controllo.
Riferimento: Autorizzazioni nel controllo degli accessi basato sui ruoli

Il nuovo ruolo viene visualizzato nel nodo Ruoli in Therefore⢠Solution Designer.

Questo ruolo può essere ora assegnato agli utenti e ai gruppi che lavorano sugli oggetti Thereforeā¢.
Esercitazione: Assegnazione di ruoli su oggetti Thereforeā¢